Sunday, December 17, 2023

Cara Export Struktur Table SAP

 Hallo sob, 

Lama sudah gua gak posting, 

kali ini gua mau berbagi cara untuk Export Struktur table SAP.

 Untuk Export Structur SAP 

1. Buka S12

2. Masukan nama table nya, kemudian klik display

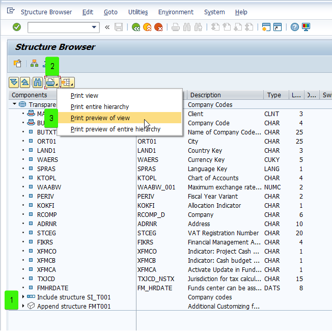
3. Setelah muncul nama-nama kolomnya lakukan langkah dibawah

     


4. Kemudian akan muncul, pastikan dinomor 1 tidak ada data yang ke hidden, harus kebuka semua. Baru bisa lanjut ke step selanjutnya 
5. Selanjutnya, lakukan langkah dibawah ini 
6. Lanjut ke tahap simpan file
7. Ubah nama file nya 


Dah beres, tinggal cek hasilnya sesuai dengan lokasi penyimpanan yang udah lu setting. 

Klo lu udah baca tulisan gua ini, jangan lupa tinggalkan jejak dengan komen postingan gua ya. Biar gua tahu klo tulisan gua ini ada yang pake. Terimakasih














Share:

0 comments:

Post a Comment